Patient Scheduling

Client: Leading National Healthcare Provider

Better care outcomes. Reduced claim denials.

Challenge

  • Excessive time spent on scheduling (19%)

  • Inefficient clinician scheduling

  • No travel route optimization

  • Defensible compliance with MD orders

  • Minimize LUPA impact on revenue

Delivered Solution

  • Best-fit clinician assignment

  • Cross-location scheduling

  • Optimized routes (fewer missed visits)

  • Interventions auto-transfers

Business Impact

  • Improved quality of care

  • Optimized resource utilization

  • Fast response to unplanned events

  • Optimized traveling routes

  • Improved defensible documentation

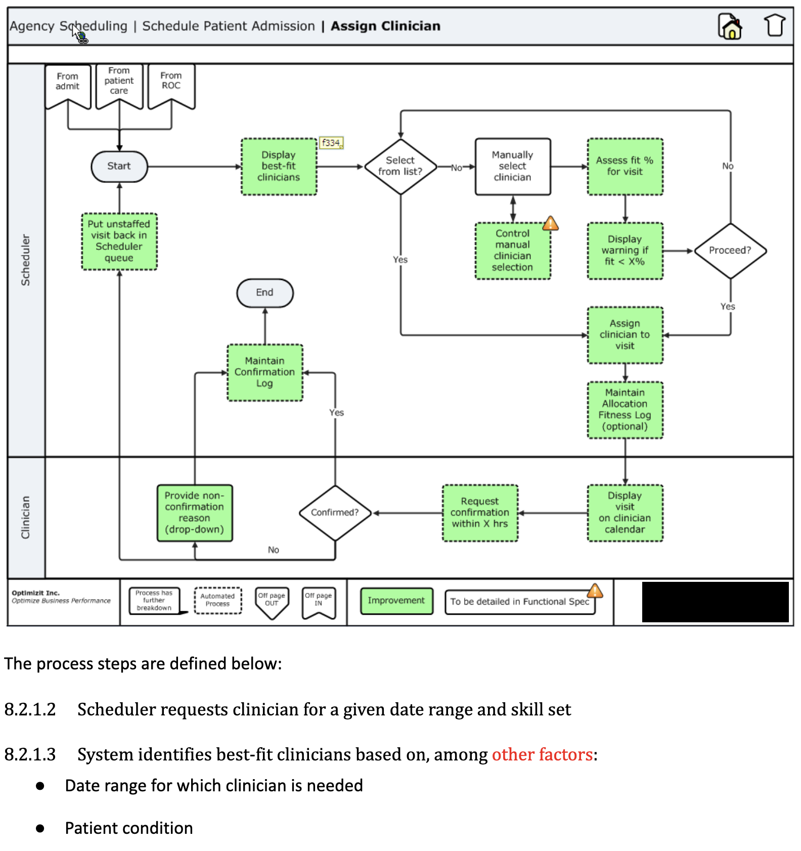
Sample Deliverable

Illustrative project deliverable shown below.

The right clinician for each patient visit

Previous
Previous

Benefit Eligibility

Next
Next

Patient Care